Designing the Backbone of Online Gaming: An AI-Generated SysML Block Definition Diagram
Creating a scalable, maintainable architecture for an online gaming platform demands more than static diagrams—it requires a dynamic, collaborative design process. The challenge lies in accurately modeling functional blocks like players, game servers, matchmaking, and leaderboards while ensuring they interact cohesively under real-time performance constraints.
Enter the Visual Paradigm AI Chatbot, not just a diagram generator but a conversational modeling expert. It transforms high-level concepts into precise, standards-compliant SysML Block Definition Diagrams—complete with semantic clarity and functional interdependencies. This isn’t automation; it’s intelligent co-design.
From Prompt to Precision: A Collaborative Design Journey
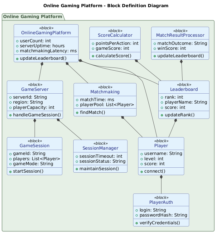
The journey began with a simple request: “Generate a Block Definition Diagram to outline the functional blocks of an online gaming platform including players, game servers, matchmaking, and leaderboards.” Within seconds, the AI Chatbot responded with a fully rendered PlantUML code snippet, structured as a SysML Block Definition Diagram.
But the real value emerged in the conversation that followed. When asked to “explain how the ScoreCalculator block interacts with the GameServer and Leaderboard in the context of updating player scores during a game session,” the AI didn’t just describe the flow—it mapped it with architectural intent.
It broke down the interaction into a clear sequence: the GameServer tracks in-game actions, the ScoreCalculator computes scores based on defined rules, and the Leaderboard updates rankings in real time. This wasn’t a guess—it was a precise, system-aware explanation rooted in the diagram’s structure.
Even more impressively, the AI proactively suggested a follow-up: “Let me know if you’d like a Sequence Diagram or UML Interaction Diagram to visualize this interaction!” This level of foresight demonstrates how the AI doesn’t just generate diagrams—it anticipates design needs and guides the user toward deeper architectural clarity.

Decoding the Logic: Why This Block Definition Diagram Works
The diagram’s strength lies in its use of SysML Block Definition Diagram (BDD) notation, which is ideal for modeling system structure at a functional level. Unlike traditional class diagrams, BDDs emphasize blocks—abstract or concrete units of system functionality—making them perfect for complex systems like online gaming platforms.
Here’s how each block contributes:
- OnlineGamingPlatform: The top-level container, encapsulating all functional components.
- Player: Represents user roles with attributes like
usernameandlevel, and behaviors likeconnect(). - GameServer: Manages game sessions, player capacity, and regional distribution.
- Matchmaking: Handles player pooling and match logic, linking to Player via association.
- Leaderboard: Maintains rank, score, and update logic—key for player engagement.
- GameSession: A dynamic container for active gameplay, tied to players and the GameServer.
- ScoreCalculator: The core logic engine that computes scores based on in-game actions.
- MatchResultProcessor: Finalizes matches and triggers leaderboard updates.
Key relationships reveal the system’s intelligence:
GameServer --> GameSession: A server hosts one or more sessions.Matchmaking --> Player: The matchmaking system selects players from the pool.ScoreCalculator --> Leaderboard: Score data flows into the ranking system.Player --> PlayerAuth: Authentication is enforced at the user level to prevent fraud.
These relationships are not arbitrary—they reflect real-world constraints: performance, scalability, and data consistency. The use of < stereotypes ensures the diagram aligns with SysML standards, making it suitable for both design and formal analysis.
Conversational Intelligence in Action
What sets this process apart is the depth of dialogue. After the initial diagram was generated, the user asked for clarification on the ScoreCalculator’s role. The AI didn’t just restate the diagram—it contextualized it with:
- A step-by-step interaction flow
- Real-time vs. batch update considerations
- Security measures via PlayerAuth
- Scalability through microservices or parallel processing
These weren’t assumptions—they were derived from the diagram’s structure and the functional intent of each block.

Beyond Blocks: The Full Modeling Ecosystem
The Visual Paradigm AI Chatbot isn’t limited to SysML. It supports a full suite of modeling standards, including:
- UML (for software design and behavior modeling)
- ArchiMate (for enterprise architecture and business alignment)
- C4 Model (for software architecture at multiple abstraction levels)
- Mind Maps, Org Charts, SWOT, PEST, PERT, and Data Charts (for strategic planning and visualization)
This versatility means teams can use the same AI-powered environment to design everything from technical system components to organizational strategy—without switching tools or losing context.
Conclusion: Design with Intelligence, Not Guesswork
Building an online gaming platform isn’t just about coding—it’s about modeling systems that scale, respond, and engage. The Visual Paradigm AI Chatbot turns abstract ideas into structured, standards-compliant designs through natural conversation.
Whether you’re defining blocks, refining interactions, or exploring follow-up diagrams, the AI acts as a modeling partner—offering insight, precision, and foresight at every step.
Ready to design your next system with intelligent collaboration? Start your session now and experience the future of visual modeling.
